跳转到主要内容
ACE-Step是由中国团队阶跃星辰(StepFun)与ACE Studio联合开发的​​开源音乐生成基础大模型​​,旨在为音乐创作者提供高效、灵活且高质量的音乐生成与编辑工具。 该模型采用Apache-2.0许可证发布,可免费商用。 ACE-Step 作为一个强大的音乐生成基座,提供了丰富的扩展能力。通过 LoRA、ControlNet 等微调技术,开发者可以根据实际需求对模型进行定制化训练。 无论是音频编辑、歌声合成、伴奏制作、声音克隆还是风格转换等应用场景,ACE-Step 都能提供稳定可靠的技术支持。 这种灵活的架构设计大大简化了音乐 AI 应用的开发流程,让更多创作者能够快速将 AI 技术应用到音乐创作中。 目前 ACE-Step 已经发布相关的训练代码,包括 LoRA 模型训练等,对应 ControlNet 的训练代码也将在未来陆续发布,你可以访问他们的Github 来了解更多详情。
请确保你的 ComfyUI 已经更新。本指南里的工作流可以在 ComfyUI 的工作流模板中找到。如果找不到,可能是 ComfyUI 没有更新。如果加载工作流时有节点缺失,可能原因有:
  1. 你用的不是最新开发版(nightly)。
  2. 你用的是稳定版或桌面版(没有包含最新的更新)。
  3. 启动时有些节点导入失败。

ACE-Step ComfyUI 文本到音频生成工作流示例

1. 工作流及相关模型下载

点击下面的按钮下载对应的工作流文件,拖入 ComfyUI 中即可加载对应的工作流信息,对应工作流已包含模型下载信息。

下载 Json 格式工作流文件

你也可以手动下载ace_step_v1_3.5b.safetensors 后保存到 ComfyUI/models/checkpoints 文件夹下

2. 按步骤完成工作流的运行

步骤图
  1. 确保 Load Checkpoints 节点加载了 ace_step_v1_3.5b.safetensors 模型
  2. (可选)在 EmptyAceStepLatentAudio 节点上你可以设置生成音乐的时长
  3. (可选)在 LatentOperationTonemapReinhard 节点,你可以调整 multiplier 来调整人声的音量大小(数字越大,人声音量越明显)
  4. (可选)在 TextEncodeAceStepAudiotags 输入对应的音乐风格等等
  5. (可选)在 TextEncodeAceStepAudiolyrics 中输入对应的歌词,如果你不知道该输入哪些歌词
  6. 点击 Run 按钮,或者使用快捷键 Ctrl(cmd) + Enter(回车) 来执行音频的生成。
  7. 工作流完成后,你可在 Save Audio 节点中查看生成的音频,你可以点击播放试听,对应的音频也会被保存至 ComfyUI/output/audio (由Save Audio节点决定子目录名称)。

ACE-Step ComfyUI 音频到音频工作流

你可以像图生图工作流一样,输入一段音乐,使用下面的工作流来达到重新对音乐采样生成,同样,你也可以通过控制 Ksamplerdenoise 来调整和原始音频的区别程度。 通过这样的流程,可以实现对音乐的重新编辑,来达到你想要的效果。

1. 工作流文件下载

点击下面的按钮下载对应的工作流文件,拖入 ComfyUI 中即可加载对应的工作流信息

下载 Json 格式工作流文件

下载下面的音频作为输入音频

下载示例音频文件用于输入

2. 按步骤完成工作流的运行

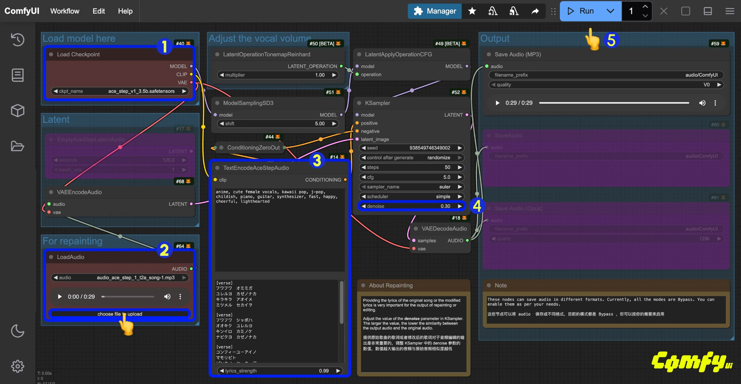
ACE-Step 步骤图
  1. 确保 Load Checkpoints 节点加载了 ace_step_v1_3.5b.safetensors 模型
  2. LoadAudio 节点中上传提供的音频文件
  3. (可选)在 TextEncodeAceStepAudiotagslyrics 中输入对应的音乐风格歌词等,提供歌词对于音频编辑来说非常重要
  4. (可选)修改 Ksampler 节点的 denoise 参数,来调整采样过程中添加的噪声来调整与原始音频的相似程度,(越小与原始音频越相似,如果设置为 1.00则可以近似认为没有音频输入)
  5. 点击 Run 按钮,或者使用快捷键 Ctrl(cmd) + Enter(回车) 来执行音频的生成。
  6. 工作流完成后,你可在 Save Audio 节点中查看生成的音频,你可以点击播放试听,对应的音频也会被保存至 ComfyUI/output/audio (由Save Audio节点决定子目录名称)。

3. 工作流补充说明

  1. TextEncodeAceStepAudiotags 中示例工作流中,将原本男声的 tags 修改为 female voice 来生成女声的音频
  2. TextEncodeAceStepAudiolyrics 中示例工作流中,中对原本的歌词进行了调整修改,具体编辑你可以参考 ACE-Step 项目页面中的示例来了解如何完成修改

ACE-Step 提示词指南

ACE 的提示词目前使用的有两个,一个是 tags 一个是 lyrics
  • tags: 主要用来描述音乐的风格、场景等, 和我们平常其它生成的 prompt 类似,主要描述音频整体的风格和要求,使用英文逗号分隔
  • lyrics: 主要用来描述歌词,支持歌词结构标签,如 [verse](主歌)、[chorus](副歌)和 [bridge](过渡段)来区分歌词的不同部分,也可以在纯音乐情况下输入乐器名称
对应的 tagslyricsACE-Step 模型主页 中可以找到丰富的示例,你可以参考对应示例来尝试对应的提示词,本文档的提示词指南基于项目做了一些整理,以便让你能够快速尝试组合,来达到最想要的效果

tags标签(prompt)

主流音乐风格

使用简短标签组合,来生成特定风格的音乐
  • electronic(电子音乐)
  • rock(摇滚)
  • pop(流行)
  • funk(放克)
  • soul(灵魂乐)
  • cyberpunk(赛博朋克)
  • Acid jazz(酸爵士)
  • electro(电子)
  • em(电子音乐)
  • soft electric drums(软电鼓)
  • melodic(旋律)

场景类型

结合具体使用场景和氛围,生成符合对应氛围的音乐
  • background music for parties(派对背景音乐)
  • radio broadcasts(电台广播音乐)
  • workout playlists(健身播放列表音乐)

乐器元素

  • saxophone,
  • azz(萨克斯风、爵士)
  • piano, violin(钢琴、小提琴)

人声类型

  • female voice(女声)
  • male voice(男声)
  • clean vocals(纯净人声)

专业用语

使用音乐中常用的一些专业的用词,来精准控制音乐效果
  • 110 bpm(每分钟节拍数为110)
  • fast tempo(快节奏)
  • slow tempo(慢节奏)
  • loops(循环片段)
  • fills(填充音)
  • acoustic guitar(木吉他)
  • electric bass(电贝斯)

歌词(lyrics)

歌词结构标签

  • [intro] (前奏)
  • [verse] (主歌)
  • [pre-chorus] (导歌)
  • [chorus] (副歌/合唱)
  • [bridge] (过渡段/桥段)
  • [outro] (尾声)
  • [hook] (钩子/主题旋律)
  • [refrain] (重复段落)
  • [interlude] (间奏)
  • [breakdown] (分解段)
  • [ad-lib] (即兴段落)

多语言支持

  • ACE-Step V1 是支持多语言的,实际使用的时候 ACE-Step 会获取到对应的不同语言转换后的英文字母,然后进行音乐生成。
  • 在 ComfyUI 中我们并没有完全实现全部多语言到英文字母的转换,目前仅实现了日语平假名和片假名字符 所以如果你需要使用多语言来进行相关的音乐生成,你需要首先将对应的语言转换成英文字母,然后在对应 lyrics 开头输入对应语言代码的缩写,比如中文[zh] 韩语 [ko]
比如:
[verse]

[zh]wo3zou3guo4shen1ye4de5jie1dao4
[zh]leng3feng1chui1luan4si1nian4de5piao4liang4wai4tao4
[zh]ni3de5wei1xiao4xiang4xing1guang1hen3xuan4yao4
[zh]zhao4liang4le5wo3gu1du2de5mei3fen1mei3miao3

[chorus]

[verse]​
[ko]hamkke si-kkeuleo-un sesang-ui sodong-eul pihae​
[ko]honja ogsang-eseo dalbich-ui eolyeompus-ileul balaboda​
[ko]niga salang-eun lideum-i ganghan eum-ag gatdago malhaess-eo​
[ko]han ta han tamada ma-eum-ui ondoga eolmana heojeonhanji ijge hae

[bridge]
[es]cantar mi anhelo por ti sin ocultar
[es]como poesía y pintura, lleno de anhelo indescifrable
[es]tu sombra es tan terca como el viento, inborrable
[es]persiguiéndote en vuelo, brilla como cruzar una mar de nubes

[chorus]
[fr]que tu sois le vent qui souffle sur ma main
[fr]un contact chaud comme la douce pluie printanière
[fr]que tu sois le vent qui s'entoure de mon corps
[fr]un amour profond qui ne s'éloignera jamais
目前 ACE-Step 支持了 19 种语言,但下面十种语言的支持会更好一些:
  • English
  • Chinese: [zh]
  • Russian: [ru]
  • Spanish: [es]
  • Japanese: [ja]
  • German: [de]
  • French: [fr]
  • Portuguese: [pt]
  • Italian: [it]
  • Korean: [ko]
上面的语言标签在撰写文档时并没有经过完全测试,如果对应语言标签不正确,请提交 issue 到我们的文档的仓库 我们会进行及时修改

ACE-Step 相关资源